如何使用微信自助签到,快捷实现扫码签到查看自己座位
浏览量 14,869时间 2025-11-30 

场景需求:导入已有的座位名单,嘉宾扫码,输入姓名或电话即可查看自己的座位号

 

1、进入【配置报名表单】设置表单字段,如姓名、手机号、座位号(自定义字段-单行文本)

 

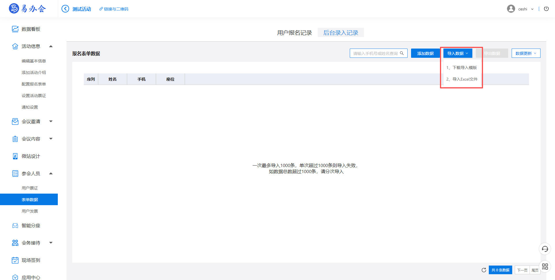
2、进入【参会人管理-表单数据-后台录入记录】下载导入模版,导入数据

 

 

3、进入【现场签到-微信自助签到】设置的签到成功页面设置

 

4、在【签到成功页面】添加要显示的字段,设置完后点击右上角保存。

 

5、打开签到二维码,用手机扫码,输入姓名和手机号进行签到,签到成功后就可以显示自己的座位信息。



上一篇:«
下一篇: »
推荐阅读
免费体验易办会数字会务管理系统立即体验
QQ咨询
咨询在线QQ客服
服务热线
18665626572
关闭

用微信“扫一扫”加好友咨询